Перейти к основному содержимому
Перейти к основному содержимому

Руководства

ClickHouse Supported

В этом разделе приведены руководства по настройке dbt и адаптера ClickHouse, а также пример использования dbt с ClickHouse на основе общедоступного датасета IMDB. В примере рассматриваются следующие шаги:

  1. Создание проекта dbt и настройка адаптера ClickHouse.
  2. Определение модели.
  3. Обновление модели.
  4. Создание инкрементальной модели.
  5. Создание snapshot-модели.
  6. Использование материализованных представлений.

Эти руководства предназначены для использования в сочетании с остальной документацией, разделом возможностей и конфигураций и справочником по материализациям.

Настройка

Следуйте инструкциям из раздела Настройка dbt и адаптера ClickHouse, чтобы подготовить ваше окружение.

Важно: приведённые ниже инструкции протестированы с Python 3.9.

Подготовка ClickHouse

dbt особенно эффективен при моделировании сильно связанных реляционных данных. В качестве примера мы предоставляем небольшой набор данных IMDB со следующей реляционной схемой. Этот набор данных взят из репозитория реляционных наборов данных. Он тривиален по сравнению с типичными схемами, используемыми с dbt, но является удобным для работы примером:

Схема таблиц IMDB

Мы используем подмножество этих таблиц, показанное выше.

Создайте следующие таблицы:

CREATE DATABASE imdb;

CREATE TABLE imdb.actors
(
    id         UInt32,
    first_name String,
    last_name  String,
    gender     FixedString(1)
) ENGINE = MergeTree ORDER BY (id, first_name, last_name, gender);

CREATE TABLE imdb.directors
(
    id         UInt32,
    first_name String,
    last_name  String
) ENGINE = MergeTree ORDER BY (id, first_name, last_name);

CREATE TABLE imdb.genres
(
    movie_id UInt32,
    genre    String
) ENGINE = MergeTree ORDER BY (movie_id, genre);

CREATE TABLE imdb.movie_directors
(
    director_id UInt32,
    movie_id    UInt64
) ENGINE = MergeTree ORDER BY (director_id, movie_id);

CREATE TABLE imdb.movies
(
    id   UInt32,
    name String,
    year UInt32,
    rank Float32 DEFAULT 0
) ENGINE = MergeTree ORDER BY (id, name, year);

CREATE TABLE imdb.roles
(
    actor_id   UInt32,
    movie_id   UInt32,
    role       String,
    created_at DateTime DEFAULT now()
) ENGINE = MergeTree ORDER BY (actor_id, movie_id);
Примечание

Столбец created_at в таблице roles по умолчанию имеет значение now(). Позже мы используем его, чтобы определять инкрементальные обновления наших моделей — см. раздел Incremental Models.

Мы используем функцию s3 для чтения исходных данных из публичных конечных точек и вставки этих данных. Выполните следующие команды, чтобы заполнить таблицы:

INSERT INTO imdb.actors
SELECT *
FROM s3('https://datasets-documentation.s3.eu-west-3.amazonaws.com/imdb/imdb_ijs_actors.tsv.gz',
'TSVWithNames');

INSERT INTO imdb.directors
SELECT *
FROM s3('https://datasets-documentation.s3.eu-west-3.amazonaws.com/imdb/imdb_ijs_directors.tsv.gz',
'TSVWithNames');

INSERT INTO imdb.genres
SELECT *
FROM s3('https://datasets-documentation.s3.eu-west-3.amazonaws.com/imdb/imdb_ijs_movies_genres.tsv.gz',
'TSVWithNames');

INSERT INTO imdb.movie_directors
SELECT *
FROM s3('https://datasets-documentation.s3.eu-west-3.amazonaws.com/imdb/imdb_ijs_movies_directors.tsv.gz',
        'TSVWithNames');

INSERT INTO imdb.movies
SELECT *
FROM s3('https://datasets-documentation.s3.eu-west-3.amazonaws.com/imdb/imdb_ijs_movies.tsv.gz',
'TSVWithNames');

INSERT INTO imdb.roles(actor_id, movie_id, role)
SELECT actor_id, movie_id, role
FROM s3('https://datasets-documentation.s3.eu-west-3.amazonaws.com/imdb/imdb_ijs_roles.tsv.gz',
'TSVWithNames');

Время выполнения этих операций может различаться в зависимости от пропускной способности вашего соединения, но каждая из них должна занимать всего несколько секунд. Выполните следующий запрос, чтобы получить сводную статистику по каждому актёру, упорядоченную по числу появлений в фильмах, и убедиться, что данные были успешно загружены:

SELECT id,
       any(actor_name)          AS name,
       uniqExact(movie_id)    AS num_movies,
       avg(rank)                AS avg_rank,
       uniqExact(genre)         AS unique_genres,
       uniqExact(director_name) AS uniq_directors,
       max(created_at)          AS updated_at
FROM (
         SELECT imdb.actors.id  AS id,
                concat(imdb.actors.first_name, ' ', imdb.actors.last_name)  AS actor_name,
                imdb.movies.id AS movie_id,
                imdb.movies.rank AS rank,
                genre,
                concat(imdb.directors.first_name, ' ', imdb.directors.last_name) AS director_name,
                created_at
         FROM imdb.actors
                  JOIN imdb.roles ON imdb.roles.actor_id = imdb.actors.id
                  LEFT OUTER JOIN imdb.movies ON imdb.movies.id = imdb.roles.movie_id
                  LEFT OUTER JOIN imdb.genres ON imdb.genres.movie_id = imdb.movies.id
                  LEFT OUTER JOIN imdb.movie_directors ON imdb.movie_directors.movie_id = imdb.movies.id
                  LEFT OUTER JOIN imdb.directors ON imdb.directors.id = imdb.movie_directors.director_id
         )
GROUP BY id
ORDER BY num_movies DESC
LIMIT 5;

Ответ должен выглядеть следующим образом:

+------+------------+----------+------------------+-------------+--------------+-------------------+
|id    |name        |num_movies|avg_rank          |unique_genres|uniq_directors|updated_at         |
+------+------------+----------+------------------+-------------+--------------+-------------------+
|45332 |Mel Blanc   |832       |6.175853582979779 |18           |84            |2022-04-26 14:01:45|
|621468|Bess Flowers|659       |5.57727638854796  |19           |293           |2022-04-26 14:01:46|
|372839|Lee Phelps  |527       |5.032976449684617 |18           |261           |2022-04-26 14:01:46|
|283127|Tom London  |525       |2.8721716524875673|17           |203           |2022-04-26 14:01:46|
|356804|Bud Osborne |515       |2.0389507108727773|15           |149           |2022-04-26 14:01:46|
+------+------------+----------+------------------+-------------+--------------+-------------------+

В последующих руководствах мы превратим этот запрос в модель, материализовав его в ClickHouse как представление и таблицу в dbt.

Подключение к ClickHouse

  1. Создайте проект dbt. В этом примере мы назовём его так же, как наш источник imdb. Когда появится запрос, выберите clickhouse в качестве источника базы данных.

    clickhouse-user@clickhouse:~$ dbt init imdb
    
    16:52:40  Running with dbt=1.1.0
    Which database would you like to use?
    [1] clickhouse
    
    (Don't see the one you want? https://docs.getdbt.com/docs/available-adapters)
    
    Enter a number: 1
    16:53:21  No sample profile found for clickhouse.
    16:53:21
    Your new dbt project "imdb" was created!
    
    For more information on how to configure the profiles.yml file,
    please consult the dbt documentation here:
    
    https://docs.getdbt.com/docs/configure-your-profile
    
  2. Перейдите в каталог проекта с помощью команды cd:

    cd imdb
    
  3. На этом этапе вам понадобится текстовый редактор по вашему выбору. В примерах ниже мы используем популярный VS Code. Открыв каталог imdb, вы должны увидеть набор файлов yml и sql:

    Новый проект dbt
  4. Обновите файл dbt_project.yml, чтобы указать нашу первую модель — actor_summary, а также установить профиль clickhouse_imdb.

    Профиль dbt
    Профиль dbt
  5. Далее нам нужно предоставить dbt параметры подключения к нашему экземпляру ClickHouse. Добавьте следующее в ~/.dbt/profiles.yml.

    clickhouse_imdb:
      target: dev
      outputs:
        dev:
          type: clickhouse
          schema: imdb_dbt
          host: localhost
          port: 8123
          user: default
          password: ''
          secure: False
    

    Обратите внимание на необходимость изменить значения user и password. Дополнительные доступные настройки задокументированы здесь.

  6. Из каталога imdb выполните команду dbt debug, чтобы проверить, может ли dbt подключиться к ClickHouse.

    clickhouse-user@clickhouse:~/imdb$ dbt debug
    17:33:53  Running with dbt=1.1.0
    dbt version: 1.1.0
    python version: 3.10.1
    python path: /home/dale/.pyenv/versions/3.10.1/bin/python3.10
    os info: Linux-5.13.0-10039-tuxedo-x86_64-with-glibc2.31
    Using profiles.yml file at /home/dale/.dbt/profiles.yml
    Using dbt_project.yml file at /opt/dbt/imdb/dbt_project.yml
    
    Configuration:
    profiles.yml file [OK found and valid]
    dbt_project.yml file [OK found and valid]
    
    Required dependencies:
    - git [OK found]
    
    Connection:
    host: localhost
    port: 8123
    user: default
    schema: imdb_dbt
    secure: False
    verify: False
    Connection test: [OK connection ok]
    
    All checks passed!
    

    Убедитесь, что в ответе содержится строка Connection test: [OK connection ok], что указывает на успешное подключение.

Создание простой материализации представления

При использовании материализации представления модель при каждом запуске пересоздаётся как представление с помощью оператора CREATE VIEW AS в ClickHouse. Это не требует дополнительного хранения данных, но запросы к таким моделям будут выполняться медленнее, чем к материализованным в виде таблиц.

  1. Из папки imdb удалите каталог models/example:

    clickhouse-user@clickhouse:~/imdb$ rm -rf models/example
    
  2. Создайте новую папку actors внутри каталога models. Здесь мы создадим файлы, каждый из которых представляет модель актёра:

    clickhouse-user@clickhouse:~/imdb$ mkdir models/actors
    
  3. Создайте файлы schema.yml и actor_summary.sql в папке models/actors.

    clickhouse-user@clickhouse:~/imdb$ touch models/actors/actor_summary.sql
    clickhouse-user@clickhouse:~/imdb$ touch models/actors/schema.yml
    

    Файл schema.yml описывает наши таблицы. Впоследствии они будут доступны для использования в макросах. Отредактируйте models/actors/schema.yml, чтобы он содержал следующее:

    version: 2
    
    sources:
    - name: imdb
      tables:
      - name: directors
      - name: actors
      - name: roles
      - name: movies
      - name: genres
      - name: movie_directors
    

    Файл actors_summary.sql определяет саму модель. Обратите внимание, что в функции config мы также указываем, что модель должна быть материализована как представление в ClickHouse. Наши таблицы ссылаются из файла schema.yml через функцию source, например source('imdb', 'movies') ссылается на таблицу movies в базе данных imdb. Отредактируйте models/actors/actors_summary.sql, чтобы он содержал следующее:

    {{ config(materialized='view') }}
    
    with actor_summary as (
    SELECT id,
        any(actor_name) as name,
        uniqExact(movie_id)    as num_movies,
        avg(rank)                as avg_rank,
        uniqExact(genre)         as genres,
        uniqExact(director_name) as directors,
        max(created_at) as updated_at
    FROM (
            SELECT {{ source('imdb', 'actors') }}.id as id,
                    concat({{ source('imdb', 'actors') }}.first_name, ' ', {{ source('imdb', 'actors') }}.last_name) as actor_name,
                    {{ source('imdb', 'movies') }}.id as movie_id,
                    {{ source('imdb', 'movies') }}.rank as rank,
                    genre,
                    concat({{ source('imdb', 'directors') }}.first_name, ' ', {{ source('imdb', 'directors') }}.last_name) as director_name,
                    created_at
            FROM {{ source('imdb', 'actors') }}
                        JOIN {{ source('imdb', 'roles') }} ON {{ source('imdb', 'roles') }}.actor_id = {{ source('imdb', 'actors') }}.id
                        LEFT OUTER JOIN {{ source('imdb', 'movies') }} ON {{ source('imdb', 'movies') }}.id = {{ source('imdb', 'roles') }}.movie_id
                        LEFT OUTER JOIN {{ source('imdb', 'genres') }} ON {{ source('imdb', 'genres') }}.movie_id = {{ source('imdb', 'movies') }}.id
                        LEFT OUTER JOIN {{ source('imdb', 'movie_directors') }} ON {{ source('imdb', 'movie_directors') }}.movie_id = {{ source('imdb', 'movies') }}.id
                        LEFT OUTER JOIN {{ source('imdb', 'directors') }} ON {{ source('imdb', 'directors') }}.id = {{ source('imdb', 'movie_directors') }}.director_id
            )
    GROUP BY id
    )
    
    select *
    from actor_summary
    

    Обратите внимание, что мы включаем столбец updated_at в итоговую actor_summary. Позже мы будем использовать его для инкрементных материализаций.

  4. Из каталога imdb выполните команду dbt run.

    clickhouse-user@clickhouse:~/imdb$ dbt run
    15:05:35  Running with dbt=1.1.0
    15:05:35  Found 1 model, 0 tests, 1 snapshot, 0 analyses, 181 macros, 0 operations, 0 seed files, 6 sources, 0 exposures, 0 metrics
    15:05:35
    15:05:36  Concurrency: 1 threads (target='dev')
    15:05:36
    15:05:36  1 of 1 START view model imdb_dbt.actor_summary.................................. [RUN]
    15:05:37  1 of 1 OK created view model imdb_dbt.actor_summary............................. [OK in 1.00s]
    15:05:37
    15:05:37  Finished running 1 view model in 1.97s.
    15:05:37
    15:05:37  Completed successfully
    15:05:37
    15:05:37  Done. PASS=1 WARN=0 ERROR=0 SKIP=0 TOTAL=1
    
  5. dbt создаст модель в виде представления в ClickHouse, как указано. Теперь мы можем напрямую выполнять запросы к этому представлению. Это представление будет создано в базе данных imdb_dbt — это определяется параметром schema в файле ~/.dbt/profiles.yml в профиле clickhouse_imdb.

    SHOW DATABASES;
    
    +------------------+
    |name              |
    +------------------+
    |INFORMATION_SCHEMA|
    |default           |
    |imdb              |
    |imdb_dbt          |  <---created by dbt!
    |information_schema|
    |system            |
    +------------------+
    

    Выполнив запрос к этому представлению, мы можем воспроизвести результаты нашего предыдущего запроса, используя более простой синтаксис:

    SELECT * FROM imdb_dbt.actor_summary ORDER BY num_movies DESC LIMIT 5;
    
    +------+------------+----------+------------------+------+---------+-------------------+
    |id    |name        |num_movies|avg_rank          |genres|directors|updated_at         |
    +------+------------+----------+------------------+------+---------+-------------------+
    |45332 |Mel Blanc   |832       |6.175853582979779 |18    |84       |2022-04-26 15:26:55|
    |621468|Bess Flowers|659       |5.57727638854796  |19    |293      |2022-04-26 15:26:57|
    |372839|Lee Phelps  |527       |5.032976449684617 |18    |261      |2022-04-26 15:26:56|
    |283127|Tom London  |525       |2.8721716524875673|17    |203      |2022-04-26 15:26:56|
    |356804|Bud Osborne |515       |2.0389507108727773|15    |149      |2022-04-26 15:26:56|
    +------+------------+----------+------------------+------+---------+-------------------+
    

Создание материализованной таблицы

В предыдущем примере наша модель была материализована как представление. Хотя этого может быть достаточно для некоторых запросов, более сложные SELECT-запросы или часто выполняемые запросы могут быть эффективнее материализованы как таблица. Такая материализация полезна для моделей, к которым будут обращаться BI-инструменты, чтобы обеспечить пользователям более высокую скорость работы. Фактически это приводит к тому, что результаты запроса сохраняются как новая таблица с соответствующими накладными расходами на хранение — по сути, выполняется INSERT TO SELECT. Обратите внимание, что эта таблица будет пересоздаваться каждый раз, то есть она не является инкрементальной. Таким образом, большие наборы результатов могут приводить к длительному времени выполнения — см. раздел Ограничения dbt.

  1. Измените файл actors_summary.sql так, чтобы параметр materialized был установлен в значение table. Обратите внимание, как определён ORDER BY, и что мы используем табличный движок MergeTree:

    {{ config(order_by='(updated_at, id, name)', engine='MergeTree()', materialized='table') }}
    
  2. Из директории imdb выполните команду dbt run. Этот запуск может занять немного больше времени — около 10 секунд на большинстве машин.

    clickhouse-user@clickhouse:~/imdb$ dbt run
    15:13:27  Running with dbt=1.1.0
    15:13:27  Found 1 model, 0 tests, 1 snapshot, 0 analyses, 181 macros, 0 operations, 0 seed files, 6 sources, 0 exposures, 0 metrics
    15:13:27
    15:13:28  Concurrency: 1 threads (target='dev')
    15:13:28
    15:13:28  1 of 1 START table model imdb_dbt.actor_summary................................. [RUN]
    15:13:37  1 of 1 OK created table model imdb_dbt.actor_summary............................ [OK in 9.22s]
    15:13:37
    15:13:37  Finished running 1 table model in 10.20s.
    15:13:37
    15:13:37  Completed successfully
    15:13:37
    15:13:37  Done. PASS=1 WARN=0 ERROR=0 SKIP=0 TOTAL=1
    
  3. Подтвердите создание таблицы imdb_dbt.actor_summary:

    SHOW CREATE TABLE imdb_dbt.actor_summary;
    

    Вы должны увидеть таблицу с соответствующими типами данных:

    +----------------------------------------
    |statement
    +----------------------------------------
    |CREATE TABLE imdb_dbt.actor_summary
    |(
    |`id` UInt32,
    |`first_name` String,
    |`last_name` String,
    |`num_movies` UInt64,
    |`updated_at` DateTime
    |)
    |ENGINE = MergeTree
    |ORDER BY (id, first_name, last_name)
    +----------------------------------------
    
  4. Убедитесь, что результаты из этой таблицы соответствуют предыдущим результатам. Обратите внимание на заметное улучшение времени ответа теперь, когда модель материализована как таблица:

    SELECT * FROM imdb_dbt.actor_summary ORDER BY num_movies DESC LIMIT 5;
    
    +------+------------+----------+------------------+------+---------+-------------------+
    |id    |name        |num_movies|avg_rank          |genres|directors|updated_at         |
    +------+------------+----------+------------------+------+---------+-------------------+
    |45332 |Mel Blanc   |832       |6.175853582979779 |18    |84       |2022-04-26 15:26:55|
    |621468|Bess Flowers|659       |5.57727638854796  |19    |293      |2022-04-26 15:26:57|
    |372839|Lee Phelps  |527       |5.032976449684617 |18    |261      |2022-04-26 15:26:56|
    |283127|Tom London  |525       |2.8721716524875673|17    |203      |2022-04-26 15:26:56|
    |356804|Bud Osborne |515       |2.0389507108727773|15    |149      |2022-04-26 15:26:56|
    +------+------------+----------+------------------+------+---------+-------------------+
    

    При необходимости выполняйте и другие запросы к этой модели. Например, какие актёры снимаются в фильмах с наивысшим рейтингом и имеют более 5 появлений?

    SELECT * FROM imdb_dbt.actor_summary WHERE num_movies > 5 ORDER BY avg_rank  DESC LIMIT 10;
    

Создание инкрементальной материализации

В предыдущем примере была создана таблица для материализации модели. Эта таблица будет заново создаваться при каждом выполнении dbt. Для больших результирующих наборов или сложных трансформаций это может быть невыполнимо и крайне затратно. Чтобы решить эту задачу и сократить время сборки, dbt предлагает инкрементальные материализации (Incremental). Они позволяют dbt вставлять или обновлять записи в таблице, начиная с последнего запуска, что делает этот подход подходящим для событийных данных. Под капотом создаётся временная таблица со всеми обновлёнными записями, после чего все нетронутые записи, а также обновлённые записи вставляются в новую целевую таблицу. В результате для больших результирующих наборов возникают схожие ограничения, как и для табличной модели.

Чтобы обойти эти ограничения для больших наборов, адаптер поддерживает режим inserts_only, при котором все обновления вставляются в целевую таблицу без создания временной таблицы (подробнее об этом ниже).

Для иллюстрации этого примера мы добавим актёра «Clicky McClickHouse», который появится в невероятных 910 фильмах — гарантируя, что он снимется в большем количестве картин, чем даже Мел Бланк.

  1. Сначала изменяем модель, задав ей тип incremental. Для этого требуется:

    1. unique_key - Чтобы адаптер мог однозначно идентифицировать строки, необходимо указать unique_key — в данном случае достаточно поля id из нашего запроса. Это гарантирует отсутствие дубликатов строк в нашей материализованной таблице. Дополнительные сведения об ограничениях уникальности см. здесь.
    2. Incremental filter - Нам также нужно указать dbt, как определять, какие строки изменились при инкрементальном запуске. Это достигается за счёт задания выражения дельты. Обычно для данных о событиях используется метка времени, поэтому мы применяем поле метки времени updated_at. Этот столбец, который по умолчанию принимает значение now() при вставке строк, позволяет идентифицировать новые строки. Дополнительно нам нужно обработать альтернативный случай, когда добавляются новые актёры. Используя переменную {{this}} для обозначения существующей материализованной таблицы, мы получаем выражение where id > (select max(id) from {{ this }}) or updated_at > (select max(updated_at) from {{this}}). Мы оборачиваем его в условие {% if is_incremental() %}, гарантируя, что оно используется только при инкрементальных запусках, а не при первоначальном создании таблицы. Дополнительные сведения о фильтрации строк для инкрементальных моделей см. это обсуждение в документации dbt.

    Обновите файл actor_summary.sql следующим образом:

    {{ config(order_by='(updated_at, id, name)', engine='MergeTree()', materialized='incremental', unique_key='id') }}
    with actor_summary as (
        SELECT id,
            any(actor_name) as name,
            uniqExact(movie_id)    as num_movies,
            avg(rank)                as avg_rank,
            uniqExact(genre)         as genres,
            uniqExact(director_name) as directors,
            max(created_at) as updated_at
        FROM (
            SELECT {{ source('imdb', 'actors') }}.id as id,
                concat({{ source('imdb', 'actors') }}.first_name, ' ', {{ source('imdb', 'actors') }}.last_name) as actor_name,
                {{ source('imdb', 'movies') }}.id as movie_id,
                {{ source('imdb', 'movies') }}.rank as rank,
                genre,
                concat({{ source('imdb', 'directors') }}.first_name, ' ', {{ source('imdb', 'directors') }}.last_name) as director_name,
                created_at
        FROM {{ source('imdb', 'actors') }}
            JOIN {{ source('imdb', 'roles') }} ON {{ source('imdb', 'roles') }}.actor_id = {{ source('imdb', 'actors') }}.id
            LEFT OUTER JOIN {{ source('imdb', 'movies') }} ON {{ source('imdb', 'movies') }}.id = {{ source('imdb', 'roles') }}.movie_id
            LEFT OUTER JOIN {{ source('imdb', 'genres') }} ON {{ source('imdb', 'genres') }}.movie_id = {{ source('imdb', 'movies') }}.id
            LEFT OUTER JOIN {{ source('imdb', 'movie_directors') }} ON {{ source('imdb', 'movie_directors') }}.movie_id = {{ source('imdb', 'movies') }}.id
            LEFT OUTER JOIN {{ source('imdb', 'directors') }} ON {{ source('imdb', 'directors') }}.id = {{ source('imdb', 'movie_directors') }}.director_id
        )
        GROUP BY id
    )
    select *
    from actor_summary
    
    {% if is_incremental() %}
    
    -- this filter will only be applied on an incremental run
    where id > (select max(id) from {{ this }}) or updated_at > (select max(updated_at) from {{this}})
    
    {% endif %}
    

    Обратите внимание, что наша модель будет обновляться только при изменениях (обновлениях и добавлениях) в таблицах roles и actors. Чтобы обрабатывать все таблицы, рекомендуется разделить эту модель на несколько подмоделей — каждая со своими собственными инкрементальными критериями. Эти модели, в свою очередь, могут ссылаться друг на друга и связываться между собой. Для получения дополнительной информации о кросс-ссылках между моделями смотрите здесь.

  2. Выполните dbt run и проверьте результирующую таблицу:

    clickhouse-user@clickhouse:~/imdb$  dbt run
    15:33:34  Running with dbt=1.1.0
    15:33:34  Found 1 model, 0 tests, 1 snapshot, 0 analyses, 181 macros, 0 operations, 0 seed files, 6 sources, 0 exposures, 0 metrics
    15:33:34
    15:33:35  Concurrency: 1 threads (target='dev')
    15:33:35
    15:33:35  1 of 1 START incremental model imdb_dbt.actor_summary........................... [RUN]
    15:33:41  1 of 1 OK created incremental model imdb_dbt.actor_summary...................... [OK in 6.33s]
    15:33:41
    15:33:41  Finished running 1 incremental model in 7.30s.
    15:33:41
    15:33:41  Completed successfully
    15:33:41
    15:33:41  Done. PASS=1 WARN=0 ERROR=0 SKIP=0 TOTAL=1
    
    SELECT * FROM imdb_dbt.actor_summary ORDER BY num_movies DESC LIMIT 5;
    
    +------+------------+----------+------------------+------+---------+-------------------+
    |id    |name        |num_movies|avg_rank          |genres|directors|updated_at         |
    +------+------------+----------+------------------+------+---------+-------------------+
    |45332 |Mel Blanc   |832       |6.175853582979779 |18    |84       |2022-04-26 15:26:55|
    |621468|Bess Flowers|659       |5.57727638854796  |19    |293      |2022-04-26 15:26:57|
    |372839|Lee Phelps  |527       |5.032976449684617 |18    |261      |2022-04-26 15:26:56|
    |283127|Tom London  |525       |2.8721716524875673|17    |203      |2022-04-26 15:26:56|
    |356804|Bud Osborne |515       |2.0389507108727773|15    |149      |2022-04-26 15:26:56|
    +------+------------+----------+------------------+------+---------+-------------------+
    
  3. Теперь добавим данные в нашу модель, чтобы продемонстрировать инкрементальное обновление. Добавьте актёра «Clicky McClickHouse» в таблицу actors:

    INSERT INTO imdb.actors VALUES (845466, 'Clicky', 'McClickHouse', 'M');
    
  4. Пусть «Clicky» снимется в 910 случайных фильмах:

    INSERT INTO imdb.roles
    SELECT now() as created_at, 845466 as actor_id, id as movie_id, 'Himself' as role
    FROM imdb.movies
    LIMIT 910 OFFSET 10000;
    
  5. Подтвердите, что он действительно теперь является актером с наибольшим количеством появлений, выполнив запрос к базовой исходной таблице, минуя все модели dbt:

    SELECT id,
        any(actor_name)          as name,
        uniqExact(movie_id)    as num_movies,
        avg(rank)                as avg_rank,
        uniqExact(genre)         as unique_genres,
        uniqExact(director_name) as uniq_directors,
        max(created_at)          as updated_at
    FROM (
            SELECT imdb.actors.id                                                   as id,
                    concat(imdb.actors.first_name, ' ', imdb.actors.last_name)       as actor_name,
                    imdb.movies.id as movie_id,
                    imdb.movies.rank                                                 as rank,
                    genre,
                    concat(imdb.directors.first_name, ' ', imdb.directors.last_name) as director_name,
                    created_at
            FROM imdb.actors
                    JOIN imdb.roles ON imdb.roles.actor_id = imdb.actors.id
                    LEFT OUTER JOIN imdb.movies ON imdb.movies.id = imdb.roles.movie_id
                    LEFT OUTER JOIN imdb.genres ON imdb.genres.movie_id = imdb.movies.id
                    LEFT OUTER JOIN imdb.movie_directors ON imdb.movie_directors.movie_id = imdb.movies.id
                    LEFT OUTER JOIN imdb.directors ON imdb.directors.id = imdb.movie_directors.director_id
            )
    GROUP BY id
    ORDER BY num_movies DESC
    LIMIT 2;
    
    +------+-------------------+----------+------------------+------+---------+-------------------+
    |id    |name               |num_movies|avg_rank          |genres|directors|updated_at         |
    +------+-------------------+----------+------------------+------+---------+-------------------+
    |845466|Clicky McClickHouse|910       |1.4687938697032283|21    |662      |2022-04-26 16:20:36|
    |45332 |Mel Blanc          |909       |5.7884792542982515|19    |148      |2022-04-26 16:17:42|
    +------+-------------------+----------+------------------+------+---------+-------------------+
    
  6. Выполните dbt run и убедитесь, что наша модель обновилась и соответствует приведённым выше результатам:

    clickhouse-user@clickhouse:~/imdb$  dbt run
    16:12:16  Running with dbt=1.1.0
    16:12:16  Found 1 model, 0 tests, 1 snapshot, 0 analyses, 181 macros, 0 operations, 0 seed files, 6 sources, 0 exposures, 0 metrics
    16:12:16
    16:12:17  Concurrency: 1 threads (target='dev')
    16:12:17
    16:12:17  1 of 1 START incremental model imdb_dbt.actor_summary........................... [RUN]
    16:12:24  1 of 1 OK created incremental model imdb_dbt.actor_summary...................... [OK in 6.82s]
    16:12:24
    16:12:24  Finished running 1 incremental model in 7.79s.
    16:12:24
    16:12:24  Completed successfully
    16:12:24
    16:12:24  Done. PASS=1 WARN=0 ERROR=0 SKIP=0 TOTAL=1
    
    SELECT * FROM imdb_dbt.actor_summary ORDER BY num_movies DESC LIMIT 2;
    
    +------+-------------------+----------+------------------+------+---------+-------------------+
    |id    |name               |num_movies|avg_rank          |genres|directors|updated_at         |
    +------+-------------------+----------+------------------+------+---------+-------------------+
    |845466|Clicky McClickHouse|910       |1.4687938697032283|21    |662      |2022-04-26 16:20:36|
    |45332 |Mel Blanc          |909       |5.7884792542982515|19    |148      |2022-04-26 16:17:42|
    +------+-------------------+----------+------------------+------+---------+-------------------+
    

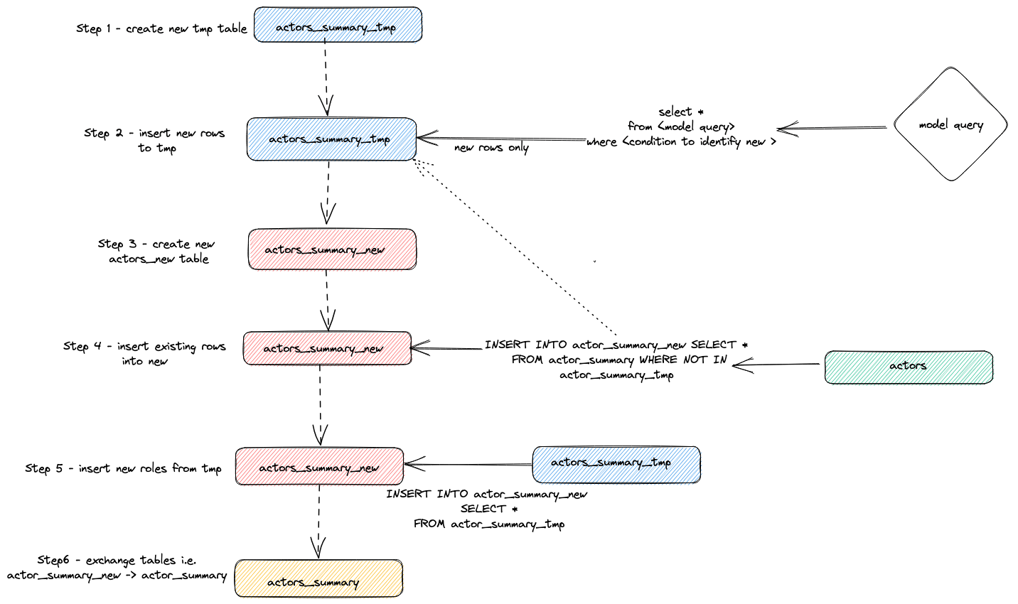
Внутреннее устройство

Мы можем определить, какие запросы выполнялись для реализации описанного выше инкрементального обновления, обратившись к журналу запросов ClickHouse.

SELECT event_time, query  FROM system.query_log WHERE type='QueryStart' AND query LIKE '%dbt%'
AND event_time > subtractMinutes(now(), 15) ORDER BY event_time LIMIT 100;

Отрегулируйте приведённый выше запрос под период выполнения. Проверку результата оставляем пользователю, но выделим общую стратегию, которую адаптер использует для выполнения инкрементальных обновлений:

  1. Адаптер создаёт временную таблицу actor_sumary__dbt_tmp. Строки с внесёнными изменениями построчно записываются (streamed) в эту таблицу.
  2. Создаётся новая таблица actor_summary_new. Строки из старой таблицы по очереди переносятся (streamed) из старой в новую с проверкой на отсутствие идентификаторов строк во временной таблице. Это эффективно обрабатывает обновления и дубликаты.
  3. Результаты из временной таблицы построчно записываются в новую таблицу actor_summary.
  4. Наконец, новая таблица атомарно обменивается со старой версией с помощью оператора EXCHANGE TABLES. Старая и временная таблицы затем удаляются.

Это показано ниже:

incremental updates dbt

Такая стратегия может создавать сложности на очень больших моделях. Для получения дополнительной информации см. раздел Limitations.

Стратегия добавления (режим только вставок)

Чтобы преодолеть ограничения больших наборов данных в инкрементальных моделях, адаптер использует параметр конфигурации dbt incremental_strategy. Его можно установить в значение append. При таком значении обновлённые строки вставляются непосредственно в целевую таблицу (т.е. imdb_dbt.actor_summary), и временная таблица не создаётся. Примечание: режим только добавления требует, чтобы ваши данные были неизменяемыми или чтобы дубликаты были допустимы. Если вам нужна инкрементальная модель таблицы с поддержкой изменённых строк, не используйте этот режим!

Чтобы продемонстрировать этот режим, мы добавим ещё одного актёра и повторно выполним dbt run с incremental_strategy='append'.

  1. Настройте режим только добавления в actor_summary.sql:

    {{ config(order_by='(updated_at, id, name)', engine='MergeTree()', materialized='incremental', unique_key='id', incremental_strategy='append') }}
    
  2. Добавим ещё одного известного актёра — Danny DeBito

    INSERT INTO imdb.actors VALUES (845467, 'Danny', 'DeBito', 'M');
    
  3. Снимем Danny в 920 случайных фильмах.

    INSERT INTO imdb.roles
    SELECT now() as created_at, 845467 as actor_id, id as movie_id, 'Himself' as role
    FROM imdb.movies
    LIMIT 920 OFFSET 10000;
    
  4. Выполните dbt run и убедитесь, что Danny был добавлен в таблицу actor-summary

    clickhouse-user@clickhouse:~/imdb$ dbt run
    16:12:16  Running with dbt=1.1.0
    16:12:16  Found 1 model, 0 tests, 1 snapshot, 0 analyses, 186 macros, 0 operations, 0 seed files, 6 sources, 0 exposures, 0 metrics
    16:12:16
    16:12:17  Concurrency: 1 threads (target='dev')
    16:12:17
    16:12:17  1 of 1 START incremental model imdb_dbt.actor_summary........................... [RUN]
    16:12:24  1 of 1 OK created incremental model imdb_dbt.actor_summary...................... [OK in 0.17s]
    16:12:24
    16:12:24  Finished running 1 incremental model in 0.19s.
    16:12:24
    16:12:24  Completed successfully
    16:12:24
    16:12:24  Done. PASS=1 WARN=0 ERROR=0 SKIP=0 TOTAL=1
    
    SELECT * FROM imdb_dbt.actor_summary ORDER BY num_movies DESC LIMIT 3;
    
    +------+-------------------+----------+------------------+------+---------+-------------------+
    |id    |name               |num_movies|avg_rank          |genres|directors|updated_at         |
    +------+-------------------+----------+------------------+------+---------+-------------------+
    |845467|Danny DeBito       |920       |1.4768987303293204|21    |670      |2022-04-26 16:22:06|
    |845466|Clicky McClickHouse|910       |1.4687938697032283|21    |662      |2022-04-26 16:20:36|
    |45332 |Mel Blanc          |909       |5.7884792542982515|19    |148      |2022-04-26 16:17:42|
    +------+-------------------+----------+------------------+------+---------+-------------------+
    

Обратите внимание, насколько быстрее был этот инкрементальный запуск по сравнению с вставкой «Clicky».

Если снова посмотреть на таблицу query_log, можно увидеть различия между двумя инкрементальными запусками:

INSERT INTO imdb_dbt.actor_summary ("id", "name", "num_movies", "avg_rank", "genres", "directors", "updated_at")
WITH actor_summary AS (
   SELECT id,
      any(actor_name) AS name,
      uniqExact(movie_id)    AS num_movies,
      avg(rank)                AS avg_rank,
      uniqExact(genre)         AS genres,
      uniqExact(director_name) AS directors,
      max(created_at) AS updated_at
   FROM (
      SELECT imdb.actors.id AS id,
         concat(imdb.actors.first_name, ' ', imdb.actors.last_name) AS actor_name,
         imdb.movies.id AS movie_id,
         imdb.movies.rank AS rank,
         genre,
         concat(imdb.directors.first_name, ' ', imdb.directors.last_name) AS director_name,
         created_at
      FROM imdb.actors
         JOIN imdb.roles ON imdb.roles.actor_id = imdb.actors.id
         LEFT OUTER JOIN imdb.movies ON imdb.movies.id = imdb.roles.movie_id
         LEFT OUTER JOIN imdb.genres ON imdb.genres.movie_id = imdb.movies.id
         LEFT OUTER JOIN imdb.movie_directors ON imdb.movie_directors.movie_id = imdb.movies.id
         LEFT OUTER JOIN imdb.directors ON imdb.directors.id = imdb.movie_directors.director_id
   )
   GROUP BY id
)

SELECT *
FROM actor_summary
-- this filter will only be applied on an incremental run
WHERE id > (SELECT max(id) FROM imdb_dbt.actor_summary) OR updated_at > (SELECT max(updated_at) FROM imdb_dbt.actor_summary)

В этом прогоне непосредственно в таблицу imdb_dbt.actor_summary добавляются только новые строки, при этом создание таблицы не выполняется.

Режим удаления и вставки (экспериментальный)

INSERT INTO imdb_dbt.actor_summary ("id", "name", "num_movies", "avg_rank", "genres", "directors", "updated_at")
WITH actor_summary AS (
   SELECT id,
      any(actor_name) AS name,
      uniqExact(movie_id)    AS num_movies,
      avg(rank)                AS avg_rank,
      uniqExact(genre)         AS genres,
      uniqExact(director_name) AS directors,
      max(created_at) AS updated_at
   FROM (
      SELECT imdb.actors.id AS id,
         concat(imdb.actors.first_name, ' ', imdb.actors.last_name) AS actor_name,
         imdb.movies.id AS movie_id,
         imdb.movies.rank AS rank,
         genre,
         concat(imdb.directors.first_name, ' ', imdb.directors.last_name) AS director_name,
         created_at
      FROM imdb.actors
         JOIN imdb.roles ON imdb.roles.actor_id = imdb.actors.id
         LEFT OUTER JOIN imdb.movies ON imdb.movies.id = imdb.roles.movie_id
         LEFT OUTER JOIN imdb.genres ON imdb.genres.movie_id = imdb.movies.id
         LEFT OUTER JOIN imdb.movie_directors ON imdb.movie_directors.movie_id = imdb.movies.id
         LEFT OUTER JOIN imdb.directors ON imdb.directors.id = imdb.movie_directors.director_id
   )
   GROUP BY id
)

SELECT *
FROM actor_summary
-- this filter will only be applied on an incremental run
WHERE id > (SELECT max(id) FROM imdb_dbt.actor_summary) OR updated_at > (SELECT max(updated_at) FROM imdb_dbt.actor_summary)

В этом прогоне непосредственно в таблицу imdb_dbt.actor_summary добавляются только новые строки, при этом создание таблицы не выполняется.

режим delete+insert (экспериментальный)

Традиционно ClickHouse имел лишь ограниченную поддержку операций обновления и удаления в виде асинхронных Mutations. Эти операции могут быть крайне ресурсоёмкими по вводу-выводу, и, как правило, их следует избегать.

В ClickHouse 22.8 были добавлены облегчённые удаления, а в ClickHouse 25.7 — облегчённые обновления. С появлением этих возможностей изменения, выполняемые одиночными запросами обновления, даже при асинхронной материализации, будут происходить мгновенно с точки зрения пользователя.

Этот режим может быть настроен для модели с помощью параметра incremental_strategy, то есть:

{{ config(order_by='(updated_at, id, name)', engine='MergeTree()', materialized='incremental', unique_key='id', incremental_strategy='delete+insert') }}

Эта стратегия работает напрямую с целевой таблицей модели, поэтому если во время операции произойдет ошибка, данные в инкрементальной модели, скорее всего, окажутся в некорректном состоянии — атомарного обновления нет.

Вкратце, этот подход выполняет следующее:

  1. Адаптер создает временную таблицу actor_sumary__dbt_tmp. Строки, в которых были изменения, потоково записываются в эту таблицу.
  2. Выполняется DELETE по текущей таблице actor_summary. Строки удаляются по id из actor_sumary__dbt_tmp.
  3. Строки из actor_sumary__dbt_tmp вставляются в actor_summary с помощью INSERT INTO actor_summary SELECT * FROM actor_sumary__dbt_tmp.

Этот процесс показан ниже:

легковесное инкрементальное обновление с удалением

режим insert_overwrite (экспериментальный)

Выполняет следующие шаги:

  1. Создать staging (временную) таблицу с той же структурой, что и у отношения инкрементальной модели: CREATE TABLE {staging} AS {target}.
  2. Вставить только новые записи (результат SELECT) во временную таблицу.
  3. Заменить в целевой таблице только те партиции, которые присутствуют во временной таблице.

У этого подхода есть следующие преимущества:

  • Он быстрее, чем стратегия по умолчанию, потому что не копирует всю таблицу.
  • Он безопаснее других стратегий, потому что не изменяет исходную таблицу до тех пор, пока операция INSERT не завершится успешно: в случае промежуточного сбоя исходная таблица не изменяется.
  • Он реализует практику data engineering «неизменяемости партиций» (partitions immutability), что упрощает инкрементальную и параллельную обработку данных, откаты и т. д.
инкрементальное обновление через insert overwrite

Создание снимка

Снимки dbt позволяют зафиксировать изменения изменяемой модели во времени. Это, в свою очередь, позволяет выполнять запросы к моделям на состояние в конкретный момент времени, когда аналитики могут «оглядываться назад» и просматривать предыдущее состояние модели. Это достигается с помощью измерений типа 2 (Slowly Changing Dimensions), где столбцы from и to фиксируют период, в течение которого строка считалась актуальной. Эта функциональность поддерживается адаптером ClickHouse и продемонстрирована ниже.

В этом примере предполагается, что вы завершили шаг Creating an Incremental Table Model. Убедитесь, что ваш actor_summary.sql не устанавливает inserts_only=True. Ваш models/actor_summary.sql должен выглядеть следующим образом:

   {{ config(order_by='(updated_at, id, name)', engine='MergeTree()', materialized='incremental', unique_key='id') }}

   with actor_summary as (
       SELECT id,
           any(actor_name) as name,
           uniqExact(movie_id)    as num_movies,
           avg(rank)                as avg_rank,
           uniqExact(genre)         as genres,
           uniqExact(director_name) as directors,
           max(created_at) as updated_at
       FROM (
           SELECT {{ source('imdb', 'actors') }}.id as id,
               concat({{ source('imdb', 'actors') }}.first_name, ' ', {{ source('imdb', 'actors') }}.last_name) as actor_name,
               {{ source('imdb', 'movies') }}.id as movie_id,
               {{ source('imdb', 'movies') }}.rank as rank,
               genre,
               concat({{ source('imdb', 'directors') }}.first_name, ' ', {{ source('imdb', 'directors') }}.last_name) as director_name,
               created_at
       FROM {{ source('imdb', 'actors') }}
           JOIN {{ source('imdb', 'roles') }} ON {{ source('imdb', 'roles') }}.actor_id = {{ source('imdb', 'actors') }}.id
           LEFT OUTER JOIN {{ source('imdb', 'movies') }} ON {{ source('imdb', 'movies') }}.id = {{ source('imdb', 'roles') }}.movie_id
           LEFT OUTER JOIN {{ source('imdb', 'genres') }} ON {{ source('imdb', 'genres') }}.movie_id = {{ source('imdb', 'movies') }}.id
           LEFT OUTER JOIN {{ source('imdb', 'movie_directors') }} ON {{ source('imdb', 'movie_directors') }}.movie_id = {{ source('imdb', 'movies') }}.id
           LEFT OUTER JOIN {{ source('imdb', 'directors') }} ON {{ source('imdb', 'directors') }}.id = {{ source('imdb', 'movie_directors') }}.director_id
       )
       GROUP BY id
   )
   select *
   from actor_summary

   {% if is_incremental() %}

   -- this filter will only be applied on an incremental run
   where id > (select max(id) from {{ this }}) or updated_at > (select max(updated_at) from {{this}})

   {% endif %}
  1. Создайте файл actor_summary в директории snapshots.

     touch snapshots/actor_summary.sql
    
  2. Обновите содержимое файла actor_summary.sql следующим кодом:

    {% snapshot actor_summary_snapshot %}
    
    {{
    config(
    target_schema='snapshots',
    unique_key='id',
    strategy='timestamp',
    updated_at='updated_at',
    )
    }}
    
    select * from {{ref('actor_summary')}}
    
    {% endsnapshot %}
    

Несколько замечаний относительно этого содержимого:

  • Оператор select определяет результаты, по которым вы хотите строить снимки (snapshots) во времени. Функция ref используется для ссылки на ранее созданную модель actor_summary.
  • Нам необходим столбец с типом timestamp для фиксации изменений записей. Наш столбец updated_at (см. Creating an Incremental Table Model) можно использовать здесь. Параметр strategy указывает, что мы используем временную метку для обозначения обновлений, а параметр updated_at определяет столбец, который следует использовать. Если такого столбца нет в вашей модели, вы можете вместо этого использовать check strategy. Этот подход значительно менее эффективен и требует от пользователя указать список столбцов для сравнения. dbt сравнивает текущие и исторические значения этих столбцов, фиксируя любые изменения (или не делая ничего, если значения идентичны).
  1. Выполните команду dbt snapshot.

    clickhouse-user@clickhouse:~/imdb$ dbt snapshot
    13:26:23  Running with dbt=1.1.0
    13:26:23  Found 1 model, 0 tests, 1 snapshot, 0 analyses, 181 macros, 0 operations, 0 seed files, 3 sources, 0 exposures, 0 metrics
    13:26:23
    13:26:25  Concurrency: 1 threads (target='dev')
    13:26:25
    13:26:25  1 of 1 START snapshot snapshots.actor_summary_snapshot...................... [RUN]
    13:26:25  1 of 1 OK snapshotted snapshots.actor_summary_snapshot...................... [OK in 0.79s]
    13:26:25
    13:26:25  Finished running 1 snapshot in 2.11s.
    13:26:25
    13:26:25  Completed successfully
    13:26:25
    13:26:25  Done. PASS=1 WARN=0 ERROR=0 SKIP=0 TOTAL=1
    

Обратите внимание, что в базе данных snapshots (определяется параметром target_schema) была создана таблица actor_summary_snapshot.

  1. При выборочной выборке этих данных вы увидите, что dbt добавил столбцы dbt_valid_from и dbt_valid_to. Для последнего значения установлены в null. Последующие запуски будут обновлять их.

    SELECT id, name, num_movies, dbt_valid_from, dbt_valid_to FROM snapshots.actor_summary_snapshot ORDER BY num_movies DESC LIMIT 5;
    
    +------+----------+------------+----------+-------------------+------------+
    |id    |first_name|last_name   |num_movies|dbt_valid_from     |dbt_valid_to|
    +------+----------+------------+----------+-------------------+------------+
    |845467|Danny     |DeBito      |920       |2022-05-25 19:33:32|NULL        |
    |845466|Clicky    |McClickHouse|910       |2022-05-25 19:32:34|NULL        |
    |45332 |Mel       |Blanc       |909       |2022-05-25 19:31:47|NULL        |
    |621468|Bess      |Flowers     |672       |2022-05-25 19:31:47|NULL        |
    |283127|Tom       |London      |549       |2022-05-25 19:31:47|NULL        |
    +------+----------+------------+----------+-------------------+------------+
    
  2. Сделаем так, чтобы наш любимый актёр Clicky McClickHouse появился ещё в 10 фильмах.

    INSERT INTO imdb.roles
    SELECT now() as created_at, 845466 as actor_id, rand(number) % 412320 as movie_id, 'Himself' as role
    FROM system.numbers
    LIMIT 10;
    
  3. Повторно выполните команду dbt run из каталога imdb. Это обновит инкрементальную модель. После завершения запустите dbt snapshot, чтобы зафиксировать изменения.

    clickhouse-user@clickhouse:~/imdb$ dbt run
    13:46:14  Running with dbt=1.1.0
    13:46:14  Found 1 model, 0 tests, 1 snapshot, 0 analyses, 181 macros, 0 operations, 0 seed files, 3 sources, 0 exposures, 0 metrics
    13:46:14
    13:46:15  Concurrency: 1 threads (target='dev')
    13:46:15
    13:46:15  1 of 1 START incremental model imdb_dbt.actor_summary....................... [RUN]
    13:46:18  1 of 1 OK created incremental model imdb_dbt.actor_summary.................. [OK in 2.76s]
    13:46:18
    13:46:18  Finished running 1 incremental model in 3.73s.
    13:46:18
    13:46:18  Completed successfully
    13:46:18
    13:46:18  Done. PASS=1 WARN=0 ERROR=0 SKIP=0 TOTAL=1
    
    clickhouse-user@clickhouse:~/imdb$ dbt snapshot
    13:46:26  Running with dbt=1.1.0
    13:46:26  Found 1 model, 0 tests, 1 snapshot, 0 analyses, 181 macros, 0 operations, 0 seed files, 3 sources, 0 exposures, 0 metrics
    13:46:26
    13:46:27  Concurrency: 1 threads (target='dev')
    13:46:27
    13:46:27  1 of 1 START snapshot snapshots.actor_summary_snapshot...................... [RUN]
    13:46:31  1 of 1 OK snapshotted snapshots.actor_summary_snapshot...................... [OK in 4.05s]
    13:46:31
    13:46:31  Finished running 1 snapshot in 5.02s.
    13:46:31
    13:46:31  Completed successfully
    13:46:31
    13:46:31  Done. PASS=1 WARN=0 ERROR=0 SKIP=0 TOTAL=1
    
  4. Если теперь выполнить запрос к нашему snapshot, обратите внимание, что у нас есть 2 строки для Clicky McClickHouse. У нашей предыдущей записи теперь установлено значение dbt_valid_to. Новая запись сохранена с тем же значением в столбце dbt_valid_from и значением dbt_valid_to, равным null. Если бы у нас появились новые строки, они также были бы добавлены к snapshot.

    SELECT id, name, num_movies, dbt_valid_from, dbt_valid_to FROM snapshots.actor_summary_snapshot ORDER BY num_movies DESC LIMIT 5;
    
    +------+----------+------------+----------+-------------------+-------------------+
    |id    |first_name|last_name   |num_movies|dbt_valid_from     |dbt_valid_to       |
    +------+----------+------------+----------+-------------------+-------------------+
    |845467|Danny     |DeBito      |920       |2022-05-25 19:33:32|NULL               |
    |845466|Clicky    |McClickHouse|920       |2022-05-25 19:34:37|NULL               |
    |845466|Clicky    |McClickHouse|910       |2022-05-25 19:32:34|2022-05-25 19:34:37|
    |45332 |Mel       |Blanc       |909       |2022-05-25 19:31:47|NULL               |
    |621468|Bess      |Flowers     |672       |2022-05-25 19:31:47|NULL               |
    +------+----------+------------+----------+-------------------+-------------------+
    

Более подробную информацию о снимках dbt см. по ссылке.

Использование seed-файлов

dbt предоставляет возможность загружать данные из CSV-файлов. Эта функциональность не подходит для загрузки больших экспортов базы данных и больше предназначена для небольших файлов, обычно используемых для таблиц кодов и словарей, например, для сопоставления кодов стран с названиями стран. В простом примере мы генерируем и затем загружаем список кодов жанров, используя функциональность seed.

  1. Мы генерируем список кодов жанров из нашего существующего набора данных. Из каталога dbt используйте clickhouse-client, чтобы создать файл seeds/genre_codes.csv:

    clickhouse-user@clickhouse:~/imdb$ clickhouse-client --password <password> --query
    "SELECT genre, ucase(substring(genre, 1, 3)) as code FROM imdb.genres GROUP BY genre
    LIMIT 100 FORMAT CSVWithNames" > seeds/genre_codes.csv
    
  2. Выполните команду dbt seed. Это создаст новую таблицу genre_codes в нашей базе данных imdb_dbt (как определено в конфигурации схемы) с строками из нашего CSV-файла.

    clickhouse-user@clickhouse:~/imdb$ dbt seed
    17:03:23  Running with dbt=1.1.0
    17:03:23  Found 1 model, 0 tests, 1 snapshot, 0 analyses, 181 macros, 0 operations, 1 seed file, 6 sources, 0 exposures, 0 metrics
    17:03:23
    17:03:24  Concurrency: 1 threads (target='dev')
    17:03:24
    17:03:24  1 of 1 START seed file imdb_dbt.genre_codes..................................... [RUN]
    17:03:24  1 of 1 OK loaded seed file imdb_dbt.genre_codes................................. [INSERT 21 in 0.65s]
    17:03:24
    17:03:24  Finished running 1 seed in 1.62s.
    17:03:24
    17:03:24  Completed successfully
    17:03:24
    17:03:24  Done. PASS=1 WARN=0 ERROR=0 SKIP=0 TOTAL=1
    
  3. Подтвердите, что они были загружены:

    SELECT * FROM imdb_dbt.genre_codes LIMIT 10;
    
    +-------+----+
    |genre  |code|
    +-------+----+
    |Drama  |DRA |
    |Romance|ROM |
    |Short  |SHO |
    |Mystery|MYS |
    |Adult  |ADU |
    |Family |FAM |
    
    |Action |ACT |
    |Sci-Fi |SCI |
    |Horror |HOR |
    |War    |WAR |
    +-------+----+=
    

Дополнительная информация

В предыдущих руководствах затронута лишь небольшая часть функциональности dbt. Рекомендуем ознакомиться с отличной документацией dbt.